一、业务场景
实行免抵退税办法的出口企业出口货物劳务后,向主管税务机关申请办理免抵退税申报业务,税务机关按照规定核准的管理事项。包括:出口货物免抵退税申报核准、视同出口货物免抵退税申报核准、对外加工修理修配劳务免抵退税申报核准。
二、办理指引
纳税人登录电子税务局后,可通过以下功能路径办理免抵退税申报。
1.【我要办税】-【出口退税管理】-【出口退免税申报】-【免抵退税申报】。
2.【我的消息】进入办税功能。
3.通过糖心vlog搜索栏输入关键字查找出的“免抵退税申报 ”进入。
(一)登录新电子税局后,点击【我要办税】-【出口退税管理】-【出口退免税申报】-【免抵退税申报】功能菜单。

(二)进入系统后,根据当前系统时间默认展示所属期,页面上方展示当前系统内报关单条数和代理出口货物证明条数,其中包含待处理数据和可勾选申报数据条数,界面下方展示当前免抵退税额合计、应退税额、免抵税额、出口货物劳务零税和跨境应税行为明细。

1.点击“待处理数据”和“可勾选申报数据”可对应跳转至“数据管理”-“处理数据”界面;

2.点击【导入】按钮,弹出导入报关单界面,可将从电子口岸下载的报关单数据导入至系统内;

3.点击【获取】,可从核心系统获取代理出口货物证明数据;

4.点击【填写明细】、【退税申报】、【离线申报】可分别跳转至“填写明细表”、“提交申报表”和“离线申报 ”界面;
(三)点击“待处理数据”跳转至“数据管理”-“处理数据”界面。

1.出口报关单管理-待处理数据中,系统自动将纳税人导入的出口报关单数据进行分类,分为“待补填出口发票号数据”、“待确认汇率数据”、“待确认商品码数据”和“待确认运费数据”。
(1)待补填出口发票号数据中点击【导入】按钮可将 Excel数据批量导入至系统内,进行批量处理;点击【导出】可将当前筛选条件下的数据进行批量导出Excel;【更多】-【批量补录】可将勾选数据,批量填写“出口发票号”;【更多】-【删除】可将勾选数据进行删除,删除时同步将“待补填出口发票号数据”、“待确认汇率数据”、“待确认商品码数据”和“待确认运费数据”中当前报关单数据同步删除。


(2)待确认汇率数据中点击【导入】按钮可将Excel数据批量导入至系统内,进行批量处理;点击【导出】可将当前筛选条件下的数据进行批量导出Excel;【更多】-【批量补录】可将勾选数据,批量填写“汇率”;【更多】-【删除】可将勾选数据进行删除,删除时同步将“待补填出口发票号数据”、“待确认汇率数据”、“待确认商品码数据”和“待确认运费数据”中当前报关单数据同步删除。


3.待确认商品码数据中点击【导入】按钮可将Excel数据批量导入至系统内,进行批量处理;点击【导出】可将当前筛选条件下的数据进行批量导出Excel;【更多】-【批量补录】可将勾选数据,批量填写“商品码”;【更多】-【删除】可将勾选数据进行删除,删除时同步将“待补填出口发票号数据”、“待确认汇率数据”、“待确认商品码数据 ”和“待确认运费数据”中当前报关单数据同步删除。

4.待确认运费数据中点击【导入】按钮可将Excel数据批量导入至系统内,进行批量处理;点击【导出】可将当前筛选条件下的数据进行批量导出Excel;【更多】-【批量补录】可将勾选数据,批量填写“商品码”;【更多】-【删除】可将勾选数据进行删除,删除时同步将“待补填出口发票号数据”、“待确认汇率数据”、“待确认商品码数据”和“待确认运费数据”中当前报关单数据同步删除。

(四)出口报关单管理-无电子信息数据界面,导入报关单时可将核心系统无电子信息的数据转至“无电子信息数据”中。
1.无电子信息数据中点击【更新信息状态】按钮可将当前筛选条件下的所有数据进行信息更新,如核心系统内存在外部数据将从此列表中移动至待处理数据中。
点击【删除】按钮,可将勾选数据进行删除。

(五)出口报关单管理-已使用数据界面,导入报关单时可将已使用数据转至“已使用数据”页面中,并且当导入的报关单在系统内申报完毕,报关单数据也会同步转入此界面中 。

(六)出口报关单管理-不退税数据界面,导入报关单时可将不退税的数据转至“不退税数据”页面中。
点击【删除】按钮,可将勾选数据进行删除。

(七)代理出口货物证明管理-待处理数据中,系统自动将纳税人获取的代理出口货物证明数据进行分类,分为“待补填出口发票号数据”和“待确认商品码数据”
1.待补填出口发票号数据中点击【导入】按钮可将Excel数据批量导入至系统内,进行批量处理;点击【导出】可将当前筛选条件下的数据进行批量导出Excel;【更多】-【批量补录】可将勾选数据,批量填写“出口发票号”;

2.待确认商品码数据中点击【导入】按钮可将Excel数据批量导入至系统内,进行批量处理;点击【导出】可将当前筛选条件下的数据进行批量导出Excel;【更多】-【批量补录】可将勾选数据,批量填写“商品码”;

(八)代理出口货物证明管理-已使用数据界面,获取代理证明时可将已使用数据转至“已使用数据”页面中,并且当获取的代理证明在系统内申报完毕,代理证明数据也会同步转入此界面中 。

(九)代理出口货物证明管理-不退税数据界面,获取代理证明时可将不退税的数据转至“不退税数据”页面中。

(十)选择汇率管理-汇率管理,可对下载的报关单中的币种对应月份的汇率进行管理;

1.在汇率管理页面点击【新建】按钮,页面将弹出汇率采集框,录入需要的“币种代码”,自动带出币种名称,录入“汇率日期”、“汇率”值数据,点击 “确定”按钮。

2.需要编辑数据时,点击数据后方的【编辑】按钮进行编辑。

3.需要删除数据时,勾选数据点击【删除】按钮,即可将勾选数据进行删除。

4.在汇率管理界面,点击【汇率规则设置】,可按照纳税人需求选择“出口日期当月1日汇率”或者“出口日期当日汇率”,点击“确定”进行保存。

5.点击【下一步】,跳转至“勾选报关单界面”。

6.进入“勾选报关单”界面后选择“出口报关单可勾选申报数据”,界面展示已处理过的报关单数据。

(1)勾选数据点击【生成明细报表】,补录“业务类型”和“备注”即可将当前数据生成至明细报表内。

(2)勾选数据点击【批量修改】,可在批量修改界面中修改“出口发票号”、“出口商品代码”、“申报日期”、“原币汇率”、“美元汇率”和“折算数量”,如想修改多个字段,可点击【增加】按钮,新增行,输入修改内容后,点击【确定】按钮即可将数据保存。


(3)勾选数据点击【删除】按钮,可将勾选数据进行删除。

7.进入“勾选报关单”界面后选择“代理出口货物证明可勾选申报数据”,界面展示已处理过的代理货物证明数据。

(1)勾选数据点击【生成明细报表】,补录“业务类型”和“备注”即可将当前数据生成至明细报表内。

(2)勾选数据点击【批量修改】,可在批量修改界面中修改“出口发票号”、“出口商品代码”和“申报日期”
,如想修改多个字段,可点击【增加】按钮,新增行,输入修改内容后,点击【确定】按钮即可将数据保存。

8.点击页面下方的【上一步】可返回至“处理数据”界面,点击【下一步】按钮,可跳转至“填写明细表”界面。

9.“填写明细表”界面,可以对申报数据进行录入采集,同时可以利用筛选条件和功能按钮,对已录入数据进行增
、删、改、查操作。

(1)一般贸易申报时,明细数据采集是生产企业出口货物免抵退税申报明细,当采集好货物的明细数据后,便可以将数据进行数据申报。

1)在生产企业出口货物劳务免抵退税申报明细表,点击“新建”按钮,页面将弹出采集框。


2)需要修改数据时,点击该条数据后的“编辑”按钮
进行编辑。

3)勾选需要删除的数据,可点击“删除”按钮,删除
不需要的数据。

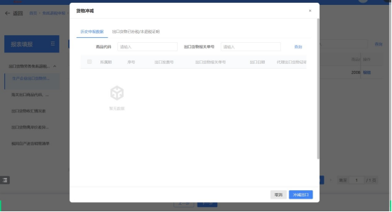
4)点击【更多】-【货物冲减】弹出货物冲减界面。

a.“历史申报数据”页面中可查看当前纳税人已申报的出口明细数据,选中数据点击【货物冲减】按钮,即可将 “冲减”数据生成至出口明细表中;

b.“出口货物已补税/未退税证明”界面中,可查看当前纳税人已开具并且“业务处理方式”为“冲减”的证明数据,选中数据点击【货物冲减】按钮,即可将“冲减”数据生成至出口明细表中。

5)勾选数据点击【更多】-【批量修改】按钮,可在批量修改界面中修改“出口发票号”、“出口日期”、“业务类型代码”、“进料登记册号”、“备注”、“原币汇率”、“美元汇率”和“折算数量”,如想修改多个字段,可点击【增加】按钮,新增行,输入修改内容后,点击【确定】按钮即可将数据保存。


6)点击【更多】-【导出】按钮可将当前筛选条件下的数据导出至Excel。

(3)根据企业的业务情况可在此菜单对以下业务数据进行采集:“海关出口商品代码、名称、退税率调整对应表 ”、“出口货物收汇申报表”、“出口货物不能收汇申报表 ”、“出口货物离岸价差异原因说明表”、“视同自产进货明细清单”,点击后可进入对应表单界面。

(4)根据企业的备案情况可在此菜单对以下业务数据进行采集:
1)存在先退后核备案企业,申报先退后核业务时可申报“先退税后核销企业免抵退税申报附表” 点击后可进入对应表单界面,提供【新增】、【编辑】和【删除】功能;
2)备案信息中应税服务代码包含向境外单位提供服务的纳税人可申报“跨境应税行为免抵退税申报明细表”、“提供跨境应税行为收讫营业款明细清单” 点击后可进入对应表单界面,提供【新增】、【编辑】和【删除】功能;

3)备案信息中应税服务代码包含国际运输服务的纳税人可申报“国际运输(港澳台运输)免抵退税申报明细表”、“国际客运(含香港直通车)旅客、行李包裹运输清算函件明细表”、“中国铁路总公司国际货物运输明细表”和“航空国际运输收入清算账单申报明细表”,点击后可进入对应表单界面,提供【新增】、【编辑】和【删除】功能。

9.点击页面下方的【上一步】可返回至“勾选报关单 ”界面,点击【下一步】按钮,可跳转至“提交申报表 ”界面。

10.进入“提交申报表”界面,展示当前所属期的汇总信息,及疑点自检情况。

(1)点击【上传资料】,弹出上传附列资料窗口,可上传当前所属期的附列资料,上传对应资料后,点击确定按钮可提交资料。


(2)点击【生成汇总表】,可根据当前明细表中的数据,重新生成汇总表。

(3)点击【查看汇总表】,可查看已生成的汇总表数据。


(3)点击【开始自检】,将当前数据进行数据自检,弹出“开始自检”弹窗,点击确定等待片刻后,可刷新最新疑点结果。


(4)点击【导出】,可将当前疑点数据导出至Excel文件。

(5)点击【去处理】,可直接跳转至“填写明细表”界面。

11.点击页面下方的【上一步】可返回至“填写明细”界面,点击【提交】按钮,可将数据提交至核心系统。

12.数据提交成功后,界面跳转至提交成功界面。












